ご利用ガイド

支払通知書を作成する

このページでは、支払通知書の作成方法(企業様側がパートナー様に支払う請求書の作成方法)についてご説明します。

ランスマートお問い合わせ担当2025-09-10

このページでは、支払通知書の作成方法(企業様側がパートナー様に支払う請求書の作成方法)についてご説明します。

  • 請求書を提出しないパートナー様に何度も催促を促すことが不要になります。

  • 請求書を作ることが難しいパートナー様に対応することができます。

  • 企業様側が報酬計算をしてパートナー様に確認を行っている場合、確認作業の二度手間がなくなります。

  • この機能を利用できる権限:企業オーナー、グループオーナー

  • 支払通知書で請求対応を行う場合、発注書にて請求方法を「企業側が支払通知書を送付し、パートナーが承認する」にする手続きが必要です。 ※これまでパートナーが請求書を作成していた契約を支払通知書での対応に切り替えたい場合は、契約を新規で作成いただく必要がございます。ヘルプページ

    • 発注書作成時に、請求の対応方法の項目で、「企業側が支払通知書を送付し、パートナーが承認する」を選択します。

    • 支払通知書の確認期限を設定します。1日から7日まで設定することができます。 (デフォルトでは、5日の設定になっています。) ※期限までにパートナーから誤りの旨の連絡がない場合、記載内容を確認し承認したものとみなされ、自動で承認ステータスに変更されます。(「期日超過承認」というステータスになります) 右側の発注書プレビュー画面の備考欄に、「支払通知書の送付からXX日以内に誤りのある旨の連絡がない場合には、記載内容の通り確認があったものとします。」と記載されます。

  • 支払通知書で請求対応を行う場合、パートナー様は発注書承認時に振込口座と適格事業者番号(任意)の入力を行います。発注請書に記載される基本情報を入力し、「保存する」ボタンを押してください。また、支払通知書の確認期限もご確認の上、承認してください。

  • 発注書承認時の振込口座設定

    ※発注書承認後に振込口座を変更したい場合は、パートナー様がご自身のLansmart by SmartHRの画面にて変更してください。

    左メニュー「設定」から「振込口座設定」にて変更することができます。支払通知書に適用されるのは、設定変更後の翌月からになります。

  • 発注書承認時の適格事業者番号の設定 ※適格事業者番号とは、適格請求書(インボイス)に記載が必要な番号です。 登録は任意ですので、未登録でも先に進むことができます。 発注書承認後に適格事業者番号を設定したい場合は、パートナー様がご自身のLansmart by SmartHRの画面にて変更してください。 左メニュー「設定」から「アカウント設定」にて登録することができます。支払通知書に適用されるのは、登録後の翌月からになります。

  • 発注請書の基本情報の保存、発注書の承認

  • パートナー様が発注書を承認されますと、業務報告が作成されますので、企業様はその業務報告から支払通知書を作成します。

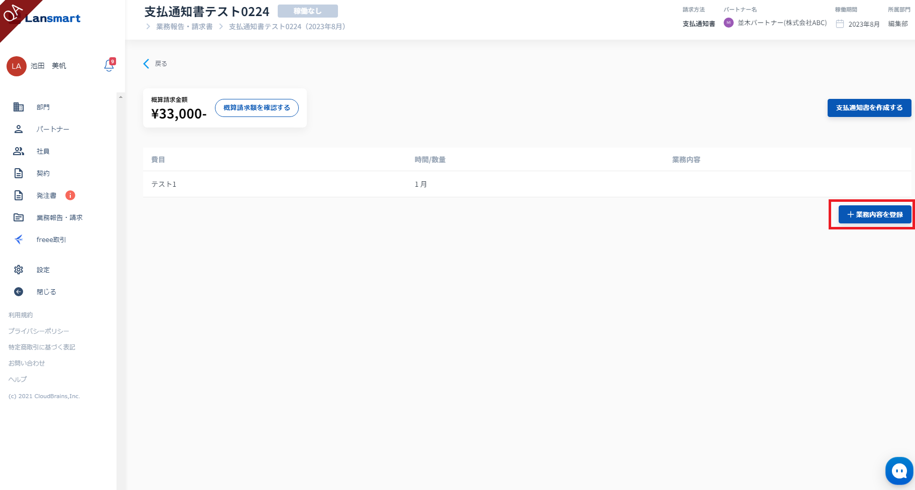
  • 左メニュー「業務報告・請求」一覧をクリックしてください。右上のタブを「支払通知書」に切り替え、支払通知書の作成を行いたい「パートナー名」「稼働月」「案件名」を確認し、クリックします。

  • 「業務内容を追加」ボタンをクリックし、パートナー様の1か月分の業務内容を登録します。 何月分の業務報告シートかが表示されますので、月に間違いがないかを確認し、入力します。 稼働条件で登録した費目が表示されますので、パートナー様の稼働状況を登録してください。 業務内容の入力は任意です。 ※月額固定の費目は、数量に「1」が自動で入力されています。 ※一度登録した業務内容を編集したい場合は、「業務内容を追加」を押していただき、変更後、保存ボタンを押してください。

  • 業務内容の登録が完了しますと、「支払通知書を作成する」ボタンが押せるようになりますので、クリックし、支払通知書を作成します。

  • 支払通知書編集画面では、すでに業務登録にて作成したデータをもとに、請求項目が自動生成されています。

    1. 業務登録で入力した以外の項目がある場合は、「項目を追加」ボタンを押して金額の加算が可能です。

      ※支払通知書の場合は、減額調整はできません。

    2. 源泉徴収・消費税の有無、経費交通費の追加の有無、領収書のアップロードを行います。

    • 源泉徴収について ※パートナー様がユーザー登録時に個人法人区分を法人で設定している場合: 源泉所得税は対象外のため、請求書・支払通知書作成画面で源泉徴収を有効にする☑は表示されません。

      ※パートナー様がユーザー登録時に個人法人区分を個人で設定している場合: 源泉徴収設定を「有効にする」を選択した場合、源泉徴収計算に消費税を含めるか含めないかの選択が必要になりますので、どちらかを選択してください。 源泉徴収の際の消費税については、こちらのページをご参照ください。

      源泉徴収を「無効にする」を選択した場合は、源泉徴収計算に消費税を含めるか含めないかの選択肢は表示されません。

      源泉徴収を有効にするを選択した場合は、右側の請求書プレビュー画面に源泉所得税が表示されることを確認してください。

      ※源泉徴収を有効にするを選択した場合、「消費税を源泉徴収に含める」か「消費税を源泉徴収に含めない」かを選択してください。 「消費税を源泉徴収に含めない」を選択した場合は、「消費税を源泉徴収に含める(立替金として取り扱う)」か「消費税を源泉徴収に含めない(報酬の内訳として取り扱う)」かを選択してください。

      一度、支払通知書を作成し、承認されますと、その選択が次回の請求書/支払通知書作成時に引き継がれます。

  • 消費税は、有効にするにデフォルトで☑が入っています。 ※「国外居住者かつ国外での役務提供」を”該当する”で登録しているパートナー様は、消費税を有効にするの☑が自動で外れ、課税対象外になりますので、右側の請求書プレビュー画面で消費税が0円になっていることを確認してください。

  • 立替経費、3万円以内の交通費がある場合は、それぞれ入力してください。 詳しくはこちらをご覧ください。

  • 基本情報は、発注書での情報が入力されていますので、変更が必要な場合は編集してください。

  • 振込先情報は備考欄に既に入力されています。(パートナー様が発注書承認時に入力した情報を自動で反映させています。) この情報は企業様側で編集することはできません。

  • 備考欄は、2000文字まで入力することができます。

  • 数字を入力する場合は、全て半角で入力してください。

  • 立替経費がある場合は、支払日・取引先名・取引内容・支払い金額を入力してください。

    • 立替経費は、消費税の税率を、10%、軽減8%、対象外から選択することができます。デフォルトは10%が選択されています。

    • 立替経費の消費税は、端数が生じる場合は2円増減の調整をすることができます。端数が出ない場合は調整できません。

    • 支払通知書の場合は、立替経費は領収書の添付は必須ではありません。 ※立替経費の領収書はパートナー様がお持ちのため、Lansmart by SmartHR以外のツールで企業様側が受け取るケースが多いと考えられますため、支払通知書作成画面では添付を必須としておりません。

      • 領収書のファイルはサイズ制限がございます。 縦または横のサイズが1000pxのファイル・1M以上のPDFファイルは、お手数ですが、リサイズ/圧縮してアップロードをお願いいたします。

      • 領収書にはPWつきのファイルをアップロードされないようお願いいたします。PWつきのファイルや破損しているファイル等、開封できないファイルをアップロードされた場合は、支払通知書のPDFでは表示されません。

      • 領収書をアップロードする場合は、一度請求書を保存いただく必要がございます。 立替経費・交通費を複数登録される場合は、先に「支払い日」・「取引先名」・「取引内容」・「支払い金額」を全てご入力いただき、請求書を保存いただいてから領収書のアップロードをいただくとスムーズにご登録いただくことができます。 (経費・交通費ごとに領収書をアップロードいただきますと、ご入力のたびに支払通知書の保存が必要になってしまうためです)

  • 3万円未満の公共交通機関の運賃がある場合は、支払日・利用路線・発着駅・支払金額を入力してください。

    • 往復の入力はできませんので、片道ずつのご入力をお願いいたします。

    • 3万円未満の公共交通機関の運賃は領収書なしでも提出することが可能です。

    • 3万円未満の公共交通機関の運賃は、消費税の税率は10%に設定されています。変更することができません。

  • 入力した内容は、立替金等明細に表示されます。支払通知書には「別紙立替金等明細 計」として合計金額が表示されます。

  • パートナーが法人で、立替経費・交通費を業務委託費の一部として扱いたい場合は、支払通知書作成画面の「立替経費・交通費を追加」セクションにある「立替経費・交通費を業務委託費として扱う」にを入れてください。

  • 支払通知書の「立替経費内訳(参考)」には、「※報酬の一部として計算しています」と表示されます。

  • 支払通知書の「請求内訳」には、立替経費・交通費を含めた金額が表示されます。

  • 一度「立替経費・交通費を業務委託費として扱う」にを入れて支払通知書を作成し、承認されますと、次回以降の支払通知書作成画面では自動で☑がつきます。

  • 入力が完了したら入力フォーム下の「保存する」ボタンを押したあと、「支払通知書を提出する」ボタンをクリックします。「この内容で送信してよろしいですか?」のメッセージ画面に遷移しますので、「送信する」ボタンをクリックし、提出する支払通知書の月が合っているかを確認いただき、「送信する」ボタンを再度押してください。

  • 「送信する」ボタンを押すと、業務報告・請求一覧のステータスが「確認中」に自動で変更になります。 これで支払通知書の提出は完了です。

  • パートナー様が承認されますと、ステータスが「承認済み」に変更されます。 パートナー様の承認がない場合、支払通知書の確認期限が過ぎますと、ステータスが「期日超過承認」に変更されます。

    パートナー様が差し戻しされた場合は、ステータスが「差し戻し」になります。

  • パートナー様が一度承認した後も、支払期日2日前までであれば差し戻しが可能です。 ※支払処理済みステータス、支払期日の1日前以降は差し戻しできないため、「差し戻し」ボタンは表示されません。

関連ガイド

業務報告・請求書を確認する

業務報告・請求書を承認する

請求書・支払通知書の全ての履歴(送信・承認・否認)を確認する (改正電子帳簿保存法適応)

よくいただくご質問

承認した請求書に間違いが見つかりました。差し戻しすることはできますか?